Σύνοψη
Α. Επιλογή τακτικού προσωπικού
Β. Επιλογή έκτακτου προσωπικού
- Β.1. Διενέργεια πρόσκλησης εκδήλωσης ενδιαφέροντος
- Β.2. Έγκριση απασχόλησης με εισήγηση ΕΥ και απόφαση της Επιτροπή Ερευνών και Διαχείρισης
- Β.3. Έγκριση απασχόλησης με απόφαση του αρμοδίου οργάνου
Καμία ενέργεια που σχετίζεται την απασχόληση προσωπικού δεν μπορεί να πραγματοποιηθεί, αν δεν ισχύουν οι προϋποθέσεις.
Α. Επιλογή τακτικού προσωπικού
Για την πρόσθετη απασχόληση του τακτικού προσωπικού δεν απαιτείται διαδικασία δημόσιας πρόσκλησης και αξιολόγησης, με την επιφύλαξη ειδικών διατάξεων που διέπουν την ανάθεση πρόσθετης απασχόλησης σε έργα που σχετίζονται με τις δομές τυπικής και μη τυπικής εκπαίδευσης του ιδρύματος καθώς και του ειδικού κανονιστικού πλαισίου διαχείρισης, που διέπει ορισμένα έργα. Τα δικαιολογητικά επιλογής προσωπικού στις περιπτώσεις αυτές επισυνάπτονται στο ηλεκτρονικό αίτημα απασχόλησης που υποβάλλει ο ΕΥ μέσω web-resCom. Συγκεκριμένα:
| Κατηγορία Προσωπικού | Επισυναπτόμενα δικαιολογητικά |
| διδάσκοντες σε έργα Π.Μ.Σ |
|
| διδάσκοντες σε έργα ΚΕ.ΔΙ.ΒΙ.Μ |
|
| διδάσκοντες σε έργα Ξ.Π.Σ. |
|
Β. Επιλογή έκτακτου προσωπικού
Η επιλογή πρόσθετου επιστημονικού, διοικητικού, τεχνικού και λοιπού προσωπικού, το οποίο δεν αποτελεί μέλος του προσωπικού του Α.Π.Θ. (με ανάθεση έργου ή υποτροφία) πραγματοποιείται είτε
- μετά από πρόσκληση εκδήλωσης ενδιαφέροντος με βάση τις αρχές της διαφάνειας και της ίσης μεταχείρισης ή
- κατ' εξαίρεση ύστερα από εισήγηση της/του ΕΥ και Απόφαση της Επιτροπής ή
- με απόφαση του αρμοδίου οργάνου του Ιδρύματος ή του Φορέα Χρηματοδότησης
ανάλογα με τους κανόνες διαχείρισης που καθορίζονται από το πλαίσιο χρηματοδότησης κάθε έργου.

Β.1. Διενέργεια πρόσκλησης εκδήλωσης ενδιαφέροντος
Η επιλογή πρόσθετου επιστημονικού, διοικητικού, τεχνικού και λοιπού προσωπικού, ανεξαρτήτως του είδους της απασχόλησής του (σύμβαση έργου, υποτροφίας ή εργασίας) ή της αμοιβής που θα λάβει, πραγματοποιείται ύστερα από πρόσκληση εκδήλωσης ενδιαφέροντος και τήρηση της αρχής της διαφάνειας και της αρχής της ίσης μεταχείρισης. Η πλήρης διαδικασία περιγράφεται στο άρθρο 20 του οδηγού Χρηματοδότησης και Διαχείρισης Έργων.
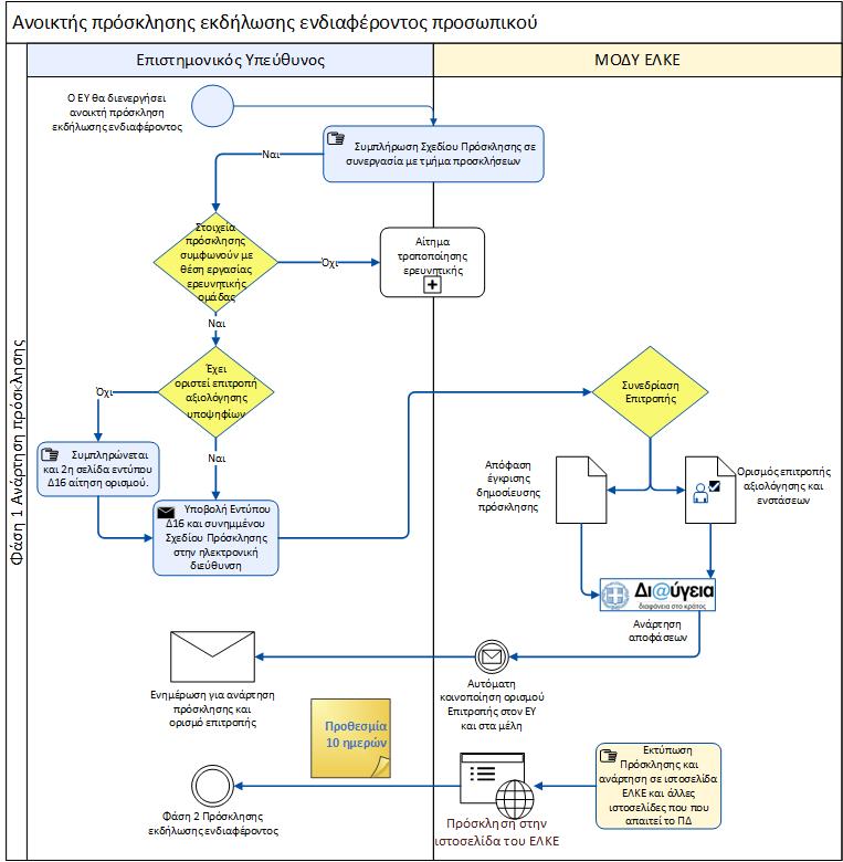
Φάση 1: Διαδικασία Ανάρτησης Πρόσκλησης Εκδήλωσης Ενδιαφέροντος
- H/Ο ΕΥ επικοινωνεί με Γραφείο Ανθρωπίνων Πόρων για να παραλάβει το πρότυπο Σχέδιο Πρόσκλησης Εκδήλωσης Ενδιαφέροντος
- H/Ο ΕΥ του έργου συντάσσει το σχέδιο της Πρόσκλησης, με βάση τις ανάγκες που δημιουργούνται για την υλοποίηση του φυσικού αντικειμένου. Εάν στο έργο υπάρχει εγκεκριμένη ερευνητική ομάδα τότε τα στοιχεία των προσκλήσεων πρέπει να συμβαδίζουν με τις πληροφορίες που έχουν αποδελτιωθεί στο πληροφοριακό σύστημα με βάση τις καταγεγραμμένες στο ΤΠΕ ανάγκες για απασχόληση προσωπικού.
- H/Ο ΕΥ αποστέλλει το σχέδιο της πρόσκλησης στην ηλεκτρονική διεύθυνση prosk@rc.auth.gr . Η τελική μορφή της Πρόσκλησης που θα αναρτηθεί διαμορφώνεται σε συνεργασία με το Γραφείο Ανθρωπίνων Πόρων. Όταν απαιτείται το σχέδιο της Πρόσκλησης αποστέλλεται και στην Δ.Α. για διατύπωση γνώμης.
- H/Ο ΕΥ αποστέλλει στην ηλεκτρονική διεύθυνση prosk@rc.auth.gr το ψηφιακά υπογεγραμμένο έντυπο Δ16 και το συμφωνηθέν Σχέδιο Πρόσκλησης Εκδήλωσης Ενδιαφέροντος. Η δεύτερη σελίδα του εντύπου συμπληρώνεται μόνο αν δεν έχει οριστεί επιτροπή αξιολόγησης υποψηφίων ήδη στο έργο.
- Τα έγγραφα εισάγονται προς εξέταση στην ημερήσια διάταξη της Συνεδρίασης του Επταμελούς Οργάνου.
- Μετά την έγκριση από την Επιτροπή η Πρόσκληση Εκδήλωσης Ενδιαφέροντος αναρτάται στη Διαύγεια, στην ιστοσελίδα του ΕΛΚΕ και όπου αλλού απαιτείται, με ελάχιστη προθεσμία για την υποβολή αιτήσεων 10 ημερολογιακές ημέρες από τη δημοσίευση της πρόσκλησης. Ομοίως, η απόφαση για τον Ορισμό της Επιτροπής Αξιολόγησης υπογράφεται από τον Πρόεδρο, αναρτάται στη Διαύγεια, και κατόπιν γνωστοποιείται μέσω ηλεκτρονικού ταχυδρομείου στην/στον ΕΥ του έργου και τα υπόλοιπα μέλη των Επιτροπών.
Αναζητήστε, εδώ, τις θέσεις εργασίας που προκηρύσσονται στα πλαίσια υλοποίησης των χρηματοδοτούμενων ερευνητικών προγραμμάτων.
Φάση 2: Διαδικασία Επιλογής - Κατάθεση Πρακτικού Αξιολόγησης – Αποδοχή Αποτελεσμάτων Αξιολόγησης
- Οι Ενδιαφερόμενες/οι υποβάλλουν πρόταση σε συμφωνία με τα αναγραφόμενα στην Πρόσκληση εντός του προκαθορισμένου από την πρόσκληση χρονικού περιθωρίου.
- Η/Ο ΕΥ μεριμνά για τη συλλογή των αιτήσεων των υποψηφίων και την παράδοση στην Επιτροπή Αξιολόγησης.
- Η Επιτροπή Αξιολόγησης αξιολογεί τις αιτήσεις που έχουν υποβληθεί εγκαίρως και συντάσσει Πρακτικό Αξιολόγησης, με το οποίο εισηγείται τις προτάσεις της στην Επιτροπή Ερευνών και το οποίο υπογράφεται από τα μέλη της Επιτροπής Αξιολόγησης.
- Η/Ο ΕΥ καταθέτει πρακτικό αξιολόγησης των προτάσεων το οποίο μετά την πρωτοκόλλησή του, εντάσσεται στα θέματα της ημερήσιας διάταξης της συνεδρίασης της Επιτροπής Ερευνών.
- Εφόσον η Επιτροπή εγκρίνει τα αποτελέσματα της αξιολόγησης, συντάσσεται η «Απόφαση αποδοχής αποτελεσμάτων αξιολόγησης προτάσεων για σύναψη συμβάσεων ανάθεσης έργου», ή «Απόφαση αποδοχής αποτελεσμάτων αξιολόγησης προτάσεων για υποτροφία» αναρτάται στη ΔΙΑΥΓΕΙΑ και στην ιστοσελίδα της Επιτροπής Ερευνών. Κατόπιν γνωστοποιείται μέσω ηλεκτρονικού ταχυδρομείου στον ΕΥ.


Β.2. Έγκριση απασχόλησης με εισήγηση ΕΥ και απόφαση της Επιτροπή Ερευνών και Διαχείρισης
Κατ' εξαίρεση στην παραπάνω διαδικασία, με απόφαση της Επιτροπής Ερευνών εγκρίνεται η απασχόληση του προσωπικού που διεξάγει ερευνητικό, επιστημονικό, εργαστηριακό ή κλινικό έργο, του οποίου η συμμετοχή στο έργο είναι ουσιώδης για την εκτέλεσή του, ύστερα από εισήγηση του Επιστημονικού Υπεύθυνου σε περιπτώσεις που
- ο φορέας χρηματοδότησης δεν προβλέπει διαδικασία αξιολόγησης του εν λόγω προσωπικού ή
- έχει ήδη αξιολογηθεί στο πλαίσιο της διαδικασίας επιλογής για τη χρηματοδότηση του έργου (Horizon, Horizon Europe, λοιπά ευρωπαϊκά)
- το ακαδημαϊκό προσωπικό άλλων ιδρυμάτων και οι ερευνητές των ερευνητικών κέντρων [αρ. 12 του ν.4386/2016 (ΦΕΚ Α’ 83)] είχε αξιολογηθεί κατά τη διαδικασία έγκρισης της πρότασης (ΕΣΠΑ)
Η/Ο ΕΥ στο ηλεκτρονικό αίτημα απασχόλησης που υποβάλλει μέσω web-resCom επισυνάπτει εκτός από τα απαιτούμενα δικαιολογητικά για τη σύναψη σύμβασης με τον συμβαλλόμενο (παράρτημα ΙΙ), το έγγραφο εισήγησης ψηφιακά υπογεγραμμένο.
Στα έργα που δεν απαιτούν ανοιχτή διαδικασία δημοσιότητας, κατόπιν εισήγησης του Επιστημονικού Υπευθύνου εγκρίνεται η ευκαιριακή απασχόληση προσωπικού, εφόσον αυτή κρίνεται αναγκαία για την ομαλή εκτέλεση του έργου, και για διεξαγωγή διοικητικού ή τεχνικού έργου. Για την έγκριση της ευκαιριακή απασχόλησης η/ο ΕΥ ενός έργου/προγράμματος έχει τη δυνατότητα να υποβάλει μέσω web-resCom:
- αίτημα έγκρισης απασχόλησης για φυσικά πρόσωπα που έχουν ενεργή φοιτητική σχέση με το ΑΠΘ, επισυνάπτοντας και την σχετική βεβαίωσή από το Τμήμα φοίτησης και
- αίτημα έγκρισης περιστασιακής απασχόλησης φυσικού προσώπου μη επιτηδευματία, που αμείβεται με παραστατικό παρεχόμενων υπηρεσιών (ΤΛΥ), και η συνολική διάρκεια της απασχόλησής του δεν υπερβαίνει τους έξι (6) μήνες.
Προσοχή! Εισήγηση δύναται να υποβάλει η/ο Αναπληρωτρια/ής ΕΥ στην περίπτωση που ο συνεργάτης που επιλέχθηκε να συμμετέχει στο έργο έχει σχέση συγγένειας έως γ΄ βαθμού εξ αίματος ή αγχιστείας με τον ΕΥ. Διαφορετικά διενεργείται πρόσκληση εκδήλωσης ενδιαφέροντος
Τα αιτήματα εξετάζονται παράλληλα από την Επιτροπή Ερευνών και κατόπιν της έγκρισής τους υπογράφεται από τον Πρόεδρο της Επιτροπής η απόφαση έγκρισης απασχόλησης.
Β.3. Έγκριση απασχόλησης με απόφαση του αρμοδίου οργάνου
Η επιλογή χωρίς περαιτέρω διαδικασίες δημοσιότητας από τη ΜΟΔΥ του ΕΛΚΕ εφαρμόζεται για
- πρόσθετο προσωπικό που διεξάγει διδακτικό και εν γένει εκπαιδευτικό έργο σε προγράμματα της τυπικής εκπαίδευσης ( Π.Μ.Σ., ΚΕ.ΔΙ.ΒΙ.Μ, Ξ.Π.Σ.), η επιλογή των οποίων έχει πραγματοποιηθεί από τα αρμόδια όργανα του Α.Ε.Ι., σύμφωνα με τις ακαδημαϊκές διαδικασίες, όπως προβλέπονται για την ανάθεση διδασκαλίας,
- το προσωπικό που ασκεί ερευνητικό, κλινικό ή επιστημονικό εργαστηριακό έργο, το προφίλ του οποίου έχει αξιολογηθεί από τον χρηματοδότη στο πλαίσιο της διαδικασίας επιλογής για τη χρηματοδότηση του έργου και αναφέρεται ονομαστικά στο εγκεκριμένο Τεχνικό Παράρτημα του Έργου (πχ στοχευμένες δράσεις του ΕΛΙΔΕΚ στην πρόσκληση των οποίων υπάρχει ρητή αναφορά της εξαίρεσης).
Η/Ο ΕΥ ενός έργου/προγράμματος στο ηλεκτρονικό αίτημα απασχόλησης που υποβάλλει μέσω web-resCom επισυνάπτει εκτός από τα απαιτούμενα δικαιολογητικά για τη σύναψη σύμβασης με τον συμβαλλόμενο (παράρτημα ΙΙ) κατά περίπτωση τα παρακάτω δικαιολογητικά:
| Είδος έργου | Κατηγορία προσωπικού | Δικαιολογητικά |
| Έργα Π.Μ.Σ. | διδάσκοντες (ακαδημαϊκό προσωπικό) |
|
| Έργα ΚΕ.ΔΙ.ΒΙ.Μ | διδάσκοντες (ακαδημαϊκό προσωπικό) |
|
| Έργα Ξ.Π.Σ. | διδάσκοντες (ακαδημαϊκό προσωπικό) |
|
| Έργα που χρηματοδοτούνται από ειδικές δράσεις με στόχο την συγκράτηση επιστημόνων στη χώρα | οι ασκούντες ερευνητικό, επιστημονικό, εργαστηριακό ή κλινικό έργο |
|
Το αίτημα εξετάζεται από την Επιτροπή Ερευνών σε σχέση με τα αναφερόμενα στις αποφάσεις του αρμόδιου οργάνου και κατόπιν της έγκρισής του υπογράφεται από τον Πρόεδρο της Επιτροπής η απόφαση έγκρισης απασχόλησης.
Προσκλήσεις Εκδήλωσης Ενδιαφέροντος
Διαδικασία Ενστάσεων σε Πρόσκληση Εκδήλωσης
Οι υποψήφιοι έχουν δικαίωμα να υποβάλουν ένσταση κατά της Απόφασης Αποδοχής Αποτελεσμάτων, μέσα σε αποκλειστική προθεσμία πέντε (5) ημερολογιακών ημερών από την επομένη της ανάρτησής της στην ιστοσελίδα του Ε.Λ.Κ.Ε.
Αν η ένσταση αφορά στα προσόντα/ιδιότητες ενός ή περισσότερων συνυποψηφίων του ενιστάμενου, κοινοποιείται σε αυτούς με μέριμνα της Μ.Ο.Δ.Υ. με μήνυμα ηλεκτρονικού ταχυδρομείου. Καθένας εκ των ανωτέρω έχει δικαίωμα υποβολής απόψεων με ηλεκτρονική ή έντυπη κατάθεσή τους στη Μ.Ο.Δ.Υ. εντός τριών (3) ημερολογιακών ημερών από τη σχετική κοινοποίηση. Οι απόψεις διαβιβάζονται στην Επιτροπή Ενστάσεων. Ο συνυποψήφιος που δεν υποβάλλει απόψεις σύμφωνα με την διαδικασία του προηγούμενου εδαφίου, δεν δύναται να υποβάλει ένσταση κατά της νέας Απόφασης Αποδοχής Αποτελεσμάτων της Επιτροπής Ερευνών και Διαχείρισης, που εκδίδεται μετά την έγκριση της εισήγησης της Επιτροπής Ενστάσεων περί αποδοχής της ένστασης.
Η Επιτροπή Ενστάσεων εξετάζει την ένσταση και τις απόψεις των συνυποψηφίων της παρ.3 του παρόντος άρθρου και συντάσσει πρακτικό με το οποίο εισηγείται προς την Επιτροπή Ερευνών και Διαχείρισης την αποδοχή ή την απόρριψη της ένστασης το αργότερο εντός δέκα (10) ημερολογιακών ημερών από την υποβολή αυτής.
Η απόφαση της Επιτροπής Ερευνών και Διαχείρισης περί αποδοχής ή μη του πρακτικού της Επιτροπής Ενστάσεων αναρτάται στην ιστοσελίδα του ΕΛΚΕ και στον ιστότοπο ΔΙΑΥΓΕΙΑ. Αν η αποδοχή του πρακτικού της Επιτροπής Ενστάσεων εμπεριέχει την αποδοχή ένστασης και απαιτείται να επιληφθεί εκ νέου η Επιτροπή Αξιολόγησης (ενδεικτικά, αναβαθμολόγηση, αρχική βαθμολόγηση), η απόφαση διαβιβάζεται στην τελευταία, η οποία συντάσσει νέο πρακτικό και νέο (οριστικό) πίνακα κατάταξης των υποψηφίων. Εν συνεχεία ακολουθείται η διαδικασία της παρ.8 του άρθρου 20 του παρόντος.
Χρήσιμες συμβουλές για τη σύνταξη των προσκλήσεων εκδήλωσης ενδιαφέροντος
Για την αποφυγή καθυστερήσεων σχετικά με τη δημοσίευση πρόσκλησης εκδήλωσης ενδιαφέροντος για την κάλυψη των αναγκών του σε ερευνητικό ή υποστηρικτικό προσωπικό η/ο ΕΥ θα πρέπει να λάβει υπόψη τις παρακάτω ενέργειες
- παραλαβή του κατάλληλου υποδείγματος με τα σωστά λογότυπα για το έργο μετά από επικοινωνία με το Γραφείο Ανθρωπίνων Πόρων του ΕΛΚΕ στην ηλεκτρονική διεύθυνση prosk@rc.auth.gr
- Επιβεβαίωση μέσω του web-resCom (δες επισκόπηση ερευνητικής ομάδας μέσω web-resCom), πως η θέση που θα προκηρυχθεί και η θέση που είναι καταχωρημένη στο πληροφοριακό σύστημα του ΕΛΚΕ συμφωνούν ως προς το ποσό, την κατηγορία δαπάνης και την ειδικότητα.
- Επιβεβαίωση ότι η διάρκεια της απασχόλησης που δηλώνεται στην πρόσκληση συμφωνεί ή είναι προγενέστερη της ημερομηνίας λήξης των Ενοτήτων Εργασίας, στο πλαίσιο των οποίων πρόκειται να συναφθεί σύμβαση.
- Επιβεβαίωση ότι το αντικείμενο της απασχόλησης σχετίζεται με τις ενότητες εργασίας ή τα παραδοτέα όπως έχουν αποτυπωθεί στο τεχνικό παράρτημα του έργου.
Στοιχεία Επικοινωνίας για πρόσκληση εκδήλωσης ενδιαφέροντος
Τμήμα
Διοικητικής Υποστήριξης
Γραφείο
Ανθρωπίνων Πόρων
Τηλέφωνα
| Χριστίνα Λιόντα-Μίγγα, Υπεύθυνη Γραφείου | 2310 9 94009 |
| Εύα Αγγελίδου | 2310 9 94052 |
| Ελένη Γούλιου | 2310 9 94082 |
| Σοφία Δελλή | 2310 9 94053 |
| Ουρανία Μουτουσίδου | 2310 9 94055 |
Στοιχεία Επικοινωνίας για λοιπές διαδικασίες
Τμήμα
Διοικητικής Υποστήριξης
Γραφείο
Ανθρωπίνων Πόρων
Τηλέφωνα
Τηλεφωνικό Κέντρο: 94000